CodeCrafter AIX
Welcome to the CodeCrafter AIX (Website)!
This repository offers an interactive IDE for creating Java extensions for MIT App Inventor using a drag-and-drop interface powered by Blockly. It provides tools to generate Java code from visual blocks, making it suitable for both beginners and advanced developers.
Key Features:
- Drag-and-Drop Interface: Build extensions visually using Blockly blocks.
- Code Generation: Automatically generate Java code from designed blocks.
- Custom Blocks: Create and use custom blocks for extension-specific logic.
- Theming and Translation: Supports multiple themes and languages.
- Save and Load: Save your projects and reload them anytime.
Prerequisites
-
Java Runtime:
- Install the latest Java JDK for your operating system.
- Ensure
javais available in your PATH.
-
Fast CLI:
- Download Fast CLI from Fast CLI GitHub.
- Place the
fast.jarin the following directory:- Linux/MacOS:
~/.local/share/Fast/fast.jar - Windows:
%USERPROFILE%\.local\share\Fast\fast.jar
- Linux/MacOS:
-
Python:
- Python 3.8+ is required to run the Flask server.
-
SSL Certificates:
- Generate
localhost.crtandlocalhost.keyin the same directory asserver.pyorserver.js.
- Generate
Setup Instructions
1. Clone the Repository
git clone GitHub - iagolirapasssos/CodeCrafterAIX: This repository offers an interactive IDE for creating Java extensions for MIT App Inventor using a drag-and-drop interface powered by Blockly
cd Blockly-Extension-Builder-for-MIT-App-Inventor
Instructions for Developers
1. Setting Up the Project
- Clone the repository:
- Open index.html in your browser to start using the IDE.
2. Custom Blocks for Extensions
The IDE supports predefined and custom blocks to generate Java code for:
- Properties
- Methods
- Events
- Control Structures
- Math Operations
- Logic
- Text Manipulation
- Dictionaries and Lists
- Colors
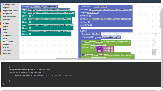
3. Supported Blocks and Code Generators
Example Block: Creating a Property (See Docs and new doc)
Blockly.Blocks['property_declaration'] = {
init: function() {
this.appendDummyInput()
.appendField(new Blockly.FieldTextInput("myProperty"), "PROPERTY_NAME")
.appendField("type")
.appendField(new Blockly.FieldDropdown([
["String", "String"],
["int", "int"],
["boolean", "boolean"],
["double", "double"]
]), "TYPE");
this.appendStatementInput("PROPERTY_SETTER")
.setCheck(null)
.appendField("Setter");
this.appendStatementInput("PROPERTY_GETTER")
.setCheck(null)
.appendField("Getter");
this.setPreviousStatement(true, null);
this.setNextStatement(true, null);
this.setColour(160);
this.setTooltip("Declares a property");
}
};
Generated Code:
private String myProperty;
public void setMyProperty(String value) {
this.myProperty = value;
}
public String getMyProperty() {
return this.myProperty;
}
4. How to Contribute
We are actively looking for:
- Frontend Developers: Enhance the UI/UX, add new themes, and improve drag-and-drop functionalities.
- Backend Developers: Integrate with Fast CLI for seamless code compilation and manage cloud storage for user projects.
- Designers: Create modern, intuitive designs and block themes.
Contributing Guide:
- Fork the repository.
- Create a branch:
git checkout -b feature-name
- Make changes and commit:
git commit -m "Added new feature"
- Push to your branch:
git push origin feature-name
- Open a pull request.
5. Learning Java with Blocks
This project is ideal for beginners who want to learn Java by experimenting with visual programming:
- Start with simple math or logic blocks.
- Gradually build your first Java methods and classes.
- Explore the generated Java code to understand its structure and syntax.
6. Call for Contributors
Join us in enhancing this project to empower developers worldwide. Whether you’re a beginner or an experienced programmer, your contributions will make a difference!
- Submit Issues for bugs or feature requests.
- Join Discussions for brainstorming and sharing ideas.
Feel free to ask questions or submit your feedback. Happy coding!
### TĂtulo do Projeto
Blockly Extension Builder for MIT App Inventor
README
Blockly Extension Builder for MIT App Inventor
A visual and dynamic interface that uses Blockly to create MIT App Inventor extensions. This project aims to make extension building intuitive by providing an interface to configure, design, and export extension code without extensive programming experience.
Features
- Blockly Integration: Drag-and-drop functionality to create extension components.
- Text, Math, and Control Blocks: Implemented multiple customizable blocks for common extension features.
- Custom Block Creation: Easily create, manage, and organize blocks like properties, methods, and imports.
- Exportable Code: Generate Java code directly from the blocks for use in MIT App Inventor.
- Themed UI: Choose from different themes for a personalized workspace.
- Multilingual Support: Use English as the default, with more translations planned.
Getting Started
Prerequisites
- Basic knowledge of Java.
- An understanding of MIT App Inventor components.
Installation
- Clone this repository:
- Open index.html in a web browser to start using the tool.
Usage
- Toolbox Configuration: Use the categories on the left sidebar to choose components like configuration, imports, properties, and methods.
- Customization: Right-click on blocks to access block properties or use mutator options to add additional fields.
- Code Export: Click the “Export” button to download the Java code for the extension.
Development and Contributions
- Add custom block definitions in blocks.js and update generators in generators.js.
- To contribute, fork the repository, make updates, and submit a pull request.
License
This project is licensed under the MIT License. See the LICENSE file for more details.


