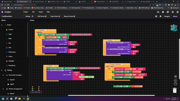
Have issue with storing data in my firebase db, data will store succesfully but once refresh screen will remove or change ex, will have a spinner that have Element for string as True and False once select false will db update succefully with false but if refresh screen will back to true.
Is this a list? if you get the list of elements in that tag, there would be an issue.
is not a list
Put the value in a label, let us see what you get
i put a label but no value
See According to spinner, check box, this is wrong way of storing the data.. use other logic
Because this events either will sat true or false
else forget to save value with this logic and think over to someother.
Imagine, if you are selecting mean this value will be turned to either true or false mean, then upon refresh surely it will turn to opposite of what happened when you changed. Firebase store event is too sensitive
If not save the value after clicking final button, that time you check the status true or false ( that would be better option to you)
how to fix this?
FreeSkinsAdmin.aia (37.0 KB)
We do not know what is your app, what is your logic, or we can suggest you to some extent .. based on that you can design better than us. Because this is your app..
sent aia please check it
ok let check
But remember, even if user not choosen anything, it will save as true
this is admin app and only me i can access it.
as is possible to set the spinner as false if save as false because after refresh the screen spinner turn true but in db is false
if then, why dont you switch or check box for that? save the value in tinydb, and on refresh retain value from that? Please choose the valid component according to your work
as per your needs, this spinner wont be valid one it seems
Your question is related to storing data in db, suggestion is provided but now you wanna answer for after screen refresh need to retain what have stored earlier? Since you have started to buildup apps, certainly you should aware of using tinydb.. So prefer that..
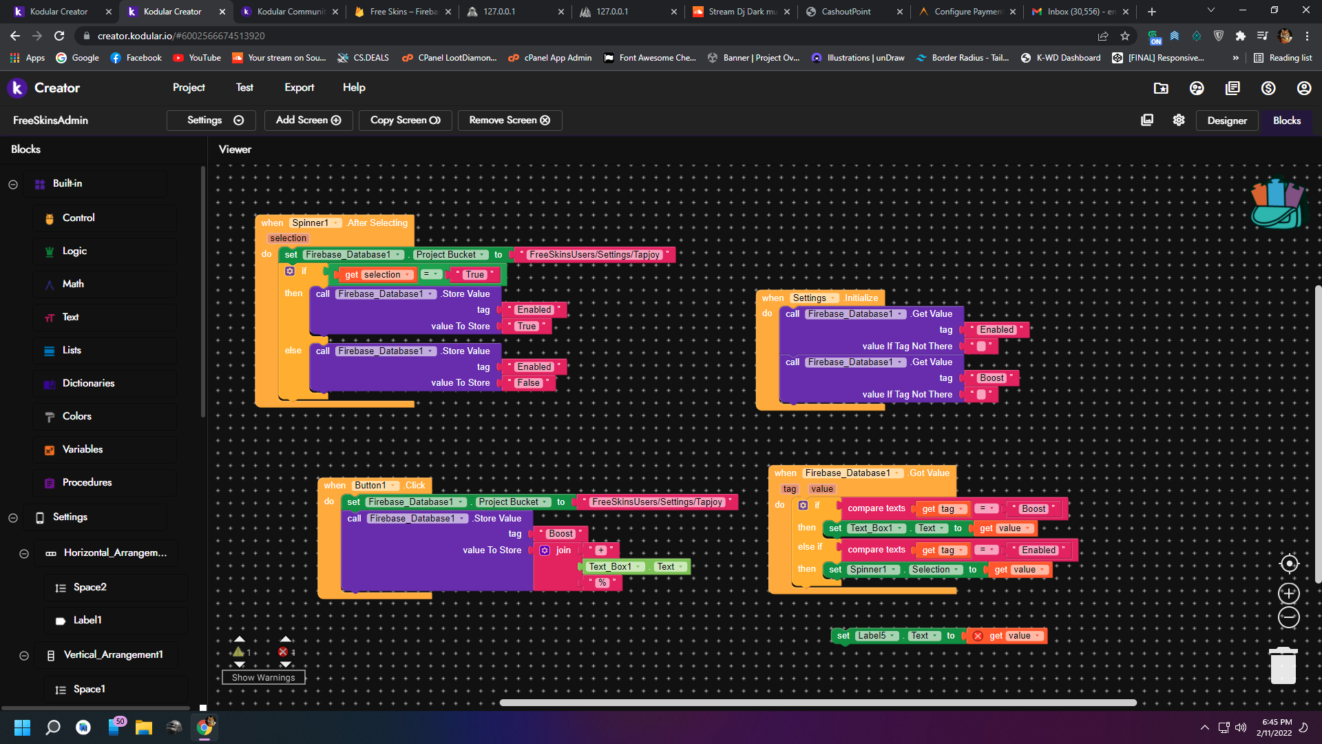
ok i try swithc but i dont know how to use with that
Initially switch will be OFF position i set.. You can choose any..
Use your own text for on and off and work accordingly
ok works now i want to get data back from db but cant get it.
use firebase get value block…
I hope you wont say, i dont know how to get value, If not then refer [firebase guide]




